Swim lane diagrams are a useful tool for visualizing processes and workflows in a clear and organized manner. Whether you’re a project manager, a business analyst, or just someone looking to streamline your daily tasks, a swim lane diagram can help you map out responsibilities and dependencies.
Creating a swim lane diagram from scratch can be time-consuming and challenging, especially if you’re not familiar with graphic design software. That’s where swim lane diagram PPT templates come in handy. With pre-designed templates, you can easily customize and edit the diagram to suit your specific needs.
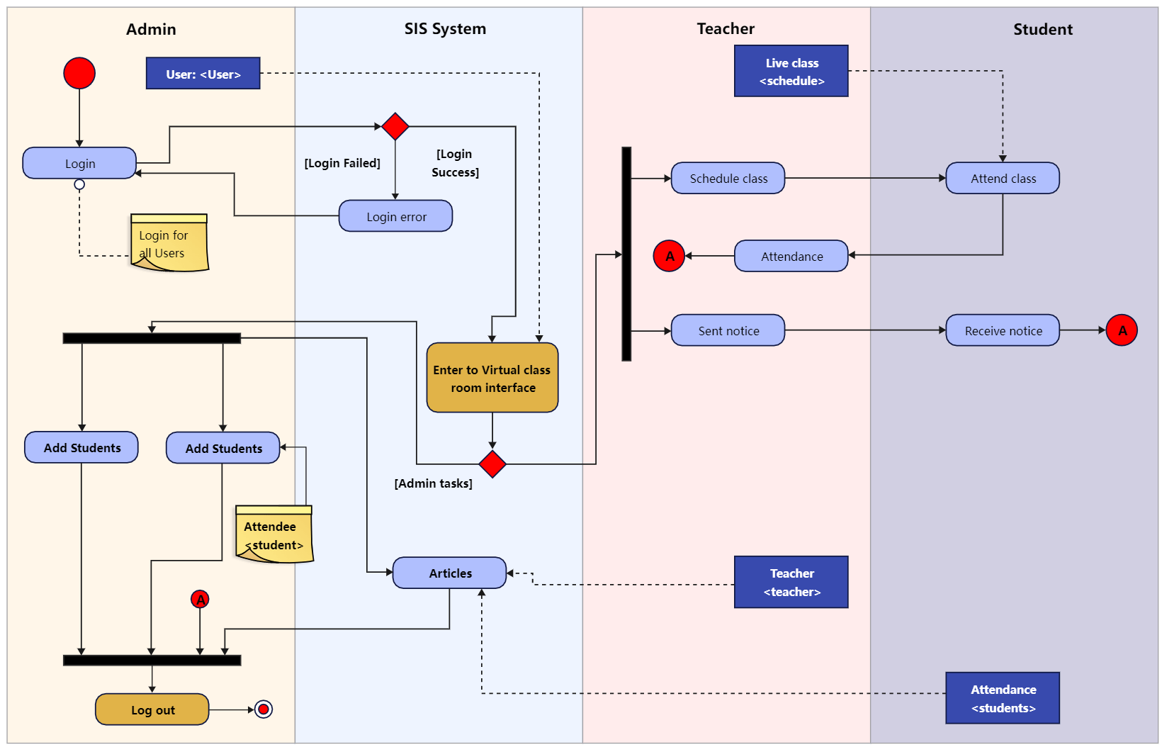
Swim Lane Diagram Ppt Template
Streamline Your Workflow with Swim Lane Diagram PPT Template
By using a swim lane diagram PPT template, you can save time and effort in creating a visually appealing and informative diagram. These templates typically come with pre-drawn lanes, shapes, and connectors, making it easy for you to drag and drop elements into place.
Whether you’re presenting a project plan to stakeholders or mapping out a new process for your team, a swim lane diagram PPT template can help you communicate complex information in a simple and engaging way. Plus, with customizable colors and styles, you can tailor the diagram to match your brand or presentation theme.
Next time you need to map out a process, consider using a swim lane diagram PPT template to streamline your workflow and impress your audience. With just a few clicks, you can create a professional-looking diagram that clearly conveys roles, responsibilities, and dependencies. Give it a try and see the difference it can make!
Start organizing your projects and processes with ease today by leveraging the power of swim lane diagram PPT templates. Simplify complex information, improve communication, and enhance collaboration with this user-friendly tool. Take your workflow to the next level and make a lasting impact with visually appealing diagrams that get the job done.
Create PowerPoint Presentation With A Cross Functional Flowchart Cross Functional Flowchart To Draw Cross Functional Process Maps Cross Functional Flowchart Examples Swimlane Flowchart Template Powerpoint
Swimlane In PPT
How To Create A Swimlane Diagram In PowerPoint EdrawMax Online
How To Create A Swimlane Diagram In PowerPoint EdrawMax Online
Swim Lane Flowchart Swim Lane Diagram Process Map Templates




