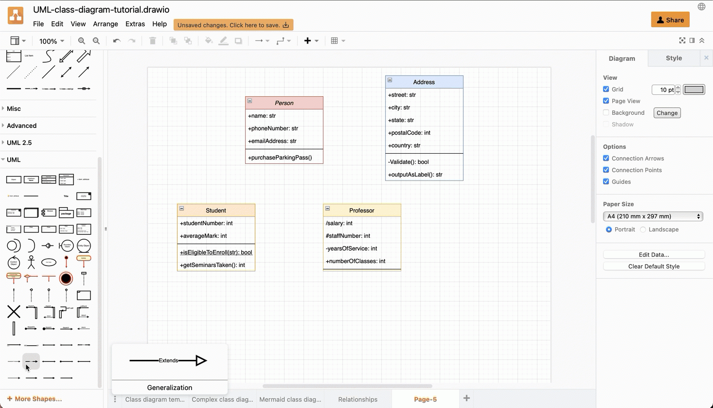
If you’re looking for an easy way to create a class diagram, look no further than Draw Io. With its user-friendly interface and customizable templates, you can have your diagram up and running in no time.
Whether you’re a student working on a school project or a professional documenting a software design, Draw Io has got you covered. Say goodbye to complicated software and hello to simplicity with their class diagram templates.
Draw Io Class Diagram Template
Creating Your Class Diagram with Draw Io
To get started, simply choose the Draw Io class diagram template that best fits your needs. From there, you can add classes, attributes, and relationships with just a few clicks of your mouse.
Don’t worry about getting lost in a sea of confusing tools and options. Draw Io’s intuitive drag-and-drop interface makes creating your class diagram a breeze. You’ll be amazed at how quickly you can bring your ideas to life.
Once you’re satisfied with your diagram, you can easily export it in a variety of formats, including PNG, PDF, and SVG. Share it with your colleagues or classmates, or keep it for your own reference – the choice is yours.
So why wait? Give Draw Io’s class diagram templates a try today and see just how easy it can be to visualize your ideas. You’ll wonder how you ever got along without it!
Learn How To Use Diagram Templates In Draw io
Blog Configure The Draw io Template Library To Use Custom
Blog Template Diagrams With Previews Subcategories And Search
Blog Create UML Class Diagrams
Blog Create UML Class Diagrams





