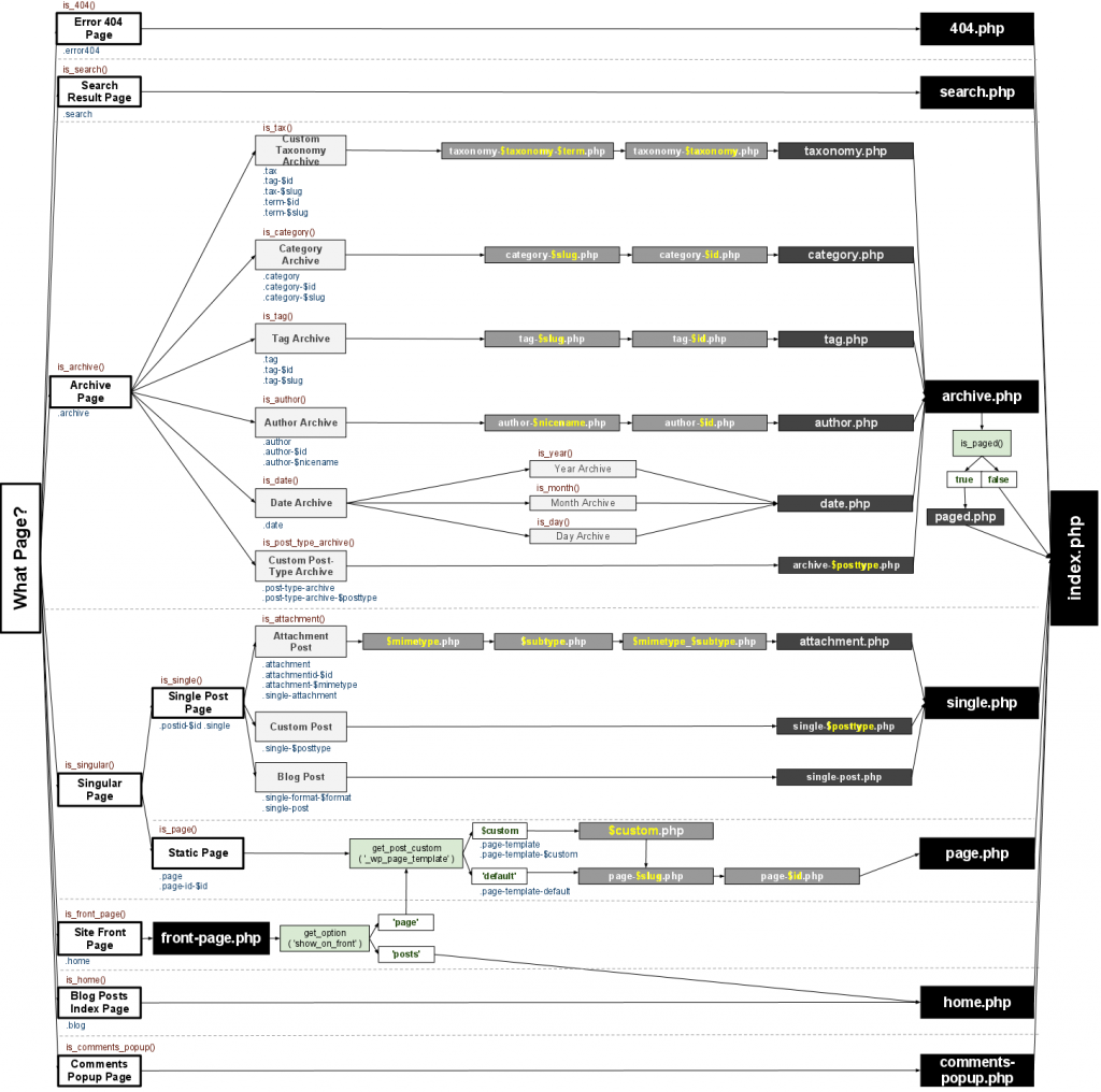
Are you new to WordPress and confused about how templates work? Don’t worry, we’ve got you covered! Understanding the WordPress Template Hierarchy Diagram is crucial for customizing your website.
When you create a page in WordPress, it goes through a series of templates to determine how it will look. Each template has a specific purpose and priority, influencing the final design of your site.
WordPress Template Hierarchy Diagram
WordPress Template Hierarchy Diagram
At the top of the hierarchy is the index.php file, which is the default template for all pages. If you want to customize a specific page, you can create templates like page.php or single.php to override the default layout.
WordPress also allows for template parts like header.php and footer.php, which can be reused across multiple templates. This modular approach makes it easy to maintain and update your site without having to edit each page individually.
By understanding the WordPress Template Hierarchy Diagram, you can take full control of your website’s design and functionality. Experiment with different templates and see how they impact the overall look of your site. Happy designing!
Redesigning The WordPress Template Hierarchy Marktime Media
The WordPress Template Hierarchy Explained EasyWP
Template Hierarchy Cb blog
WordPress Template Hierarchy How Does It Work
WordPress Template Hierarchy How Does It Work




