If you’re looking for a simple and effective way to create UML diagrams, Visio UML Model Diagram Template is the perfect solution for you. This template provides all the tools you need to quickly and easily create professional-looking diagrams.
With Visio UML Model Diagram Template, you can easily drag and drop elements onto the canvas to create your diagram. The intuitive interface makes it easy to customize your diagrams and add text, colors, and shapes to make them stand out.
Visio Uml Model Diagram Template
Creating Visio UML Model Diagram Template
Whether you’re a beginner or an experienced diagram creator, Visio UML Model Diagram Template is designed to meet your needs. You can choose from a variety of pre-designed templates or start from scratch to create a diagram that fits your specific requirements.
With Visio UML Model Diagram Template, you can easily collaborate with team members by sharing your diagrams online or exporting them in various formats. This makes it easy to work on projects together and ensure everyone is on the same page.
Overall, Visio UML Model Diagram Template is a powerful tool that simplifies the process of creating UML diagrams. With its user-friendly interface and robust features, you can create professional diagrams in no time. Give it a try and see the difference it can make in your diagram creation process!
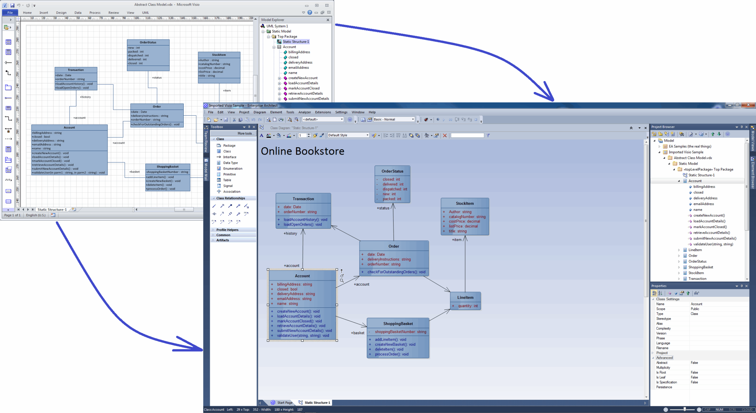
Drawing UML 2 5 Diagrams With Visio 2016 even With The Standard Edition Enzo Contini Blog
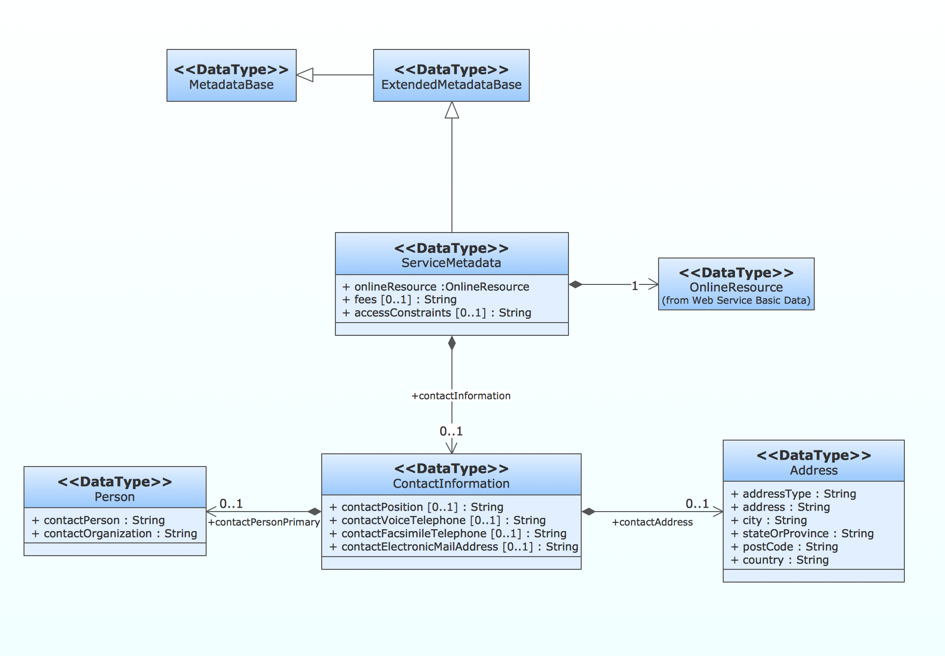
UML Class Diagram Generalization Example UML Diagrams UML Class Diagram Constructor UML Diagram Visio How To Create Class Diagram In Visio
Paul Herber UML SDL TTCN And URN Shapes For Microsoft Visio
UML Diagram Visio UML Tool U0026 UML Diagram Examples UML Class Diagram Generalization Example UML Diagrams Visio Sequence Diagram Template





