Are you looking for a simple and efficient way to create UML sequence diagrams? Look no further! With our UML sequence diagram template, you can easily visualize the interactions between objects in your system.
Our UML sequence diagram template is user-friendly and customizable, allowing you to quickly drag and drop elements to create your diagram. Whether you are a beginner or an experienced developer, our template is perfect for all levels of expertise.
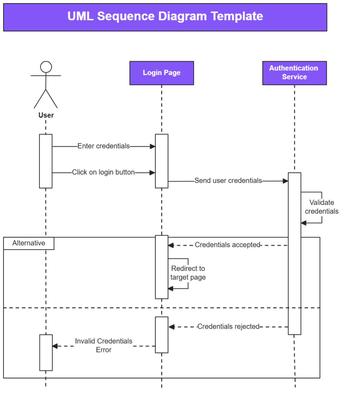
Uml Sequence Diagram Template
UML Sequence Diagram Template: Simplify Your Workflow
By using our UML sequence diagram template, you can streamline your workflow and communicate complex systems more effectively. With clear visuals and intuitive design, you can easily identify patterns and optimize your processes.
Visualizing the flow of interactions in your system has never been easier. Our UML sequence diagram template provides a clear and concise overview of how objects communicate with each other, making it easier to identify potential bottlenecks and improve system performance.
Don’t waste time trying to create UML sequence diagrams from scratch. Our template saves you time and effort, allowing you to focus on what matters most – developing your system. Try our UML sequence diagram template today and see the difference it can make in your projects!
Start simplifying your workflow and improving communication with our UML sequence diagram template. With its user-friendly interface and customizable features, creating detailed and informative diagrams has never been easier. Try it out today and take your system design to the next level!
UML Sequence Diagram Example SVG Vectored UML Diagrams Tools
UML Sequence Diagram Tutorial Lucidchart
UML Sequence Diagram Online Tool Miro
UML Sequence Diagram Template Venngage
Free UML Sequence Diagram Template To Edit Online





