Are you looking for a simple and effective way to visualize the flow of your software system? A Template Sequence Diagram might be just what you need. This type of diagram is a powerful tool for illustrating the interactions between different components of a system.
Template Sequence Diagrams are commonly used in software development to showcase the sequence of messages exchanged between objects or components. They provide a clear and concise overview of the system’s behavior, making it easier to understand complex processes.
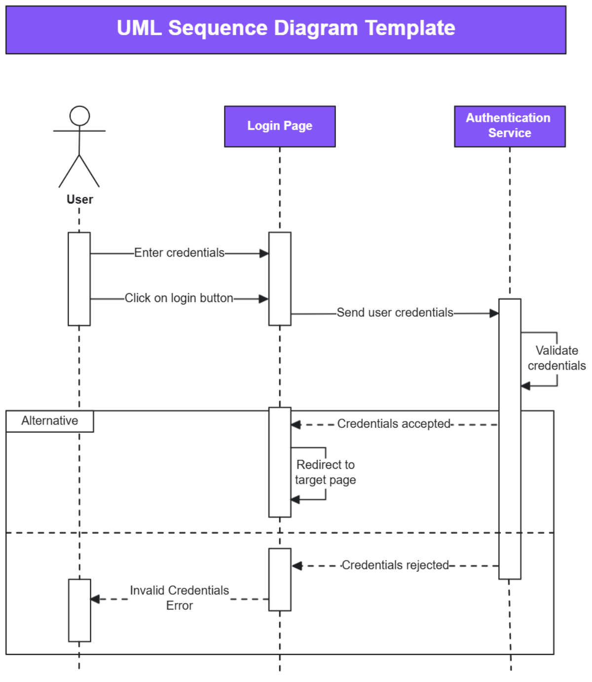
Template Sequence Diagram
Template Sequence Diagram
Creating a Template Sequence Diagram is a straightforward process. Start by identifying the objects or components involved in the system and the messages exchanged between them. Then, use a diagramming tool to visually represent the sequence of interactions, including the order in which messages are sent and received.
By using a Template Sequence Diagram, you can easily identify potential bottlenecks or areas for improvement in your system’s design. This visual representation helps stakeholders, developers, and designers alike to gain a better understanding of how the system functions and how different components interact with each other.
Overall, Template Sequence Diagrams are a valuable tool for anyone involved in software development. Whether you’re a beginner or an experienced developer, using this type of diagram can help streamline your development process and improve the overall quality of your software systems.
Next time you’re working on a software project, consider creating a Template Sequence Diagram to visualize the flow of your system. You’ll be amazed at how much easier it is to understand complex processes when you have a clear and concise diagram to guide you.
Free UML Diagram Templates
UML Sequence Diagram Template Miro
Free UML Sequence Diagram Template To Edit Online
UML Sequence Diagram Template Venngage
Sequence Diagram Example Free Template FigJam





