Are you looking for a free ER diagram template? Look no further! Creating an Entity-Relationship (ER) diagram can be a daunting task, but with the right template, it can be a breeze.
ER diagrams are essential for visualizing the relationships between different entities in a database. They help in designing databases and understanding the flow of information within a system.
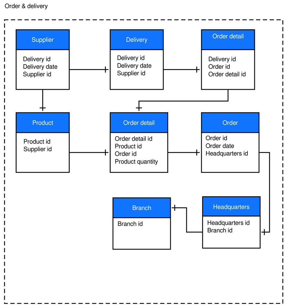
Er Diagram Template Free
Get Your Er Diagram Template Free Here!
There are many websites and tools available online that offer free ER diagram templates. These templates come in various formats such as PDF, Word, and Excel, making it easy to choose the one that suits your needs.
With a free ER diagram template, you can save time and effort in creating your own diagram from scratch. Simply download the template, input your data, and customize it to fit your specific requirements.
Whether you are a student working on a database project or a professional looking to streamline your database design process, a free ER diagram template can be a valuable tool in your arsenal.
So, why wait? Take advantage of the free ER diagram templates available online and simplify your database design process today!
Free Entity Relationship Diagram Template Miro
Boardmix ER Diagram Templates Free Download Editable And Printable
Chen Entity Relationship Diagram Templates
Free Entity Relationship Diagram Templates FigJam
ER Diagram Template Free Examples Slickplan





