Are you looking for a simple and effective way to visualize the relationships between entities in your database? Entity Relationship Diagram Templates are here to save the day! These templates make it easy to create clear and organized diagrams that help you understand your database structure at a glance.
Whether you’re a student studying database design or a professional working on a complex project, these templates can streamline your workflow and make your life a whole lot easier. Forget about spending hours trying to draw diagrams from scratch – with ERD templates, you can get the job done in minutes.
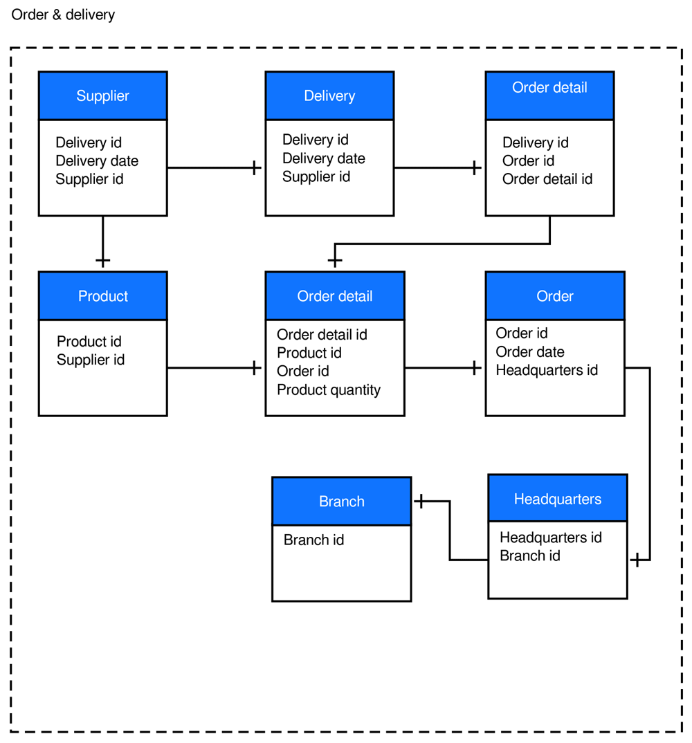
Entity Relationship Diagram Templates
Entity Relationship Diagram Templates
With a variety of pre-designed shapes and connectors, these templates allow you to drag and drop elements onto the canvas and quickly build your diagram. You can customize colors, fonts, and styles to suit your needs, making your diagram not only informative but visually appealing as well.
Whether you prefer a simple, traditional layout or a more modern and creative design, ERD templates offer flexibility to create diagrams that match your style. Plus, with the ability to export your diagrams in various formats, you can easily share them with colleagues or include them in your presentations.
So why waste time and effort trying to create entity relationship diagrams from scratch when you can use these convenient templates? Start using Entity Relationship Diagram Templates today and take your database design skills to the next level!
Don’t let the complexity of database relationships overwhelm you – simplify your workflow with ERD templates. Try them out today and see how easy it is to create clear and visually appealing diagrams that help you understand and communicate your database structure effectively.
Chen Entity Relationship Diagram Templates
What Is An Entity Relationship Diagram ERD MiroBlog
Free Entity Relationship Diagram Template Miro
ER Diagram Template Free Examples Slickplan
Free Entity Relationship Diagram Templates FigJam





