Are you looking for a user-friendly and efficient way to create class diagrams for your projects? Look no further than Class Diagram Template Visio! With its easy-to-use interface and customizable features, you can create professional-looking class diagrams in no time.
Whether you’re a student working on a school project or a professional developer designing software architecture, Class Diagram Template Visio has got you covered. Say goodbye to the hassle of drawing class diagrams manually and hello to a more streamlined and organized process.
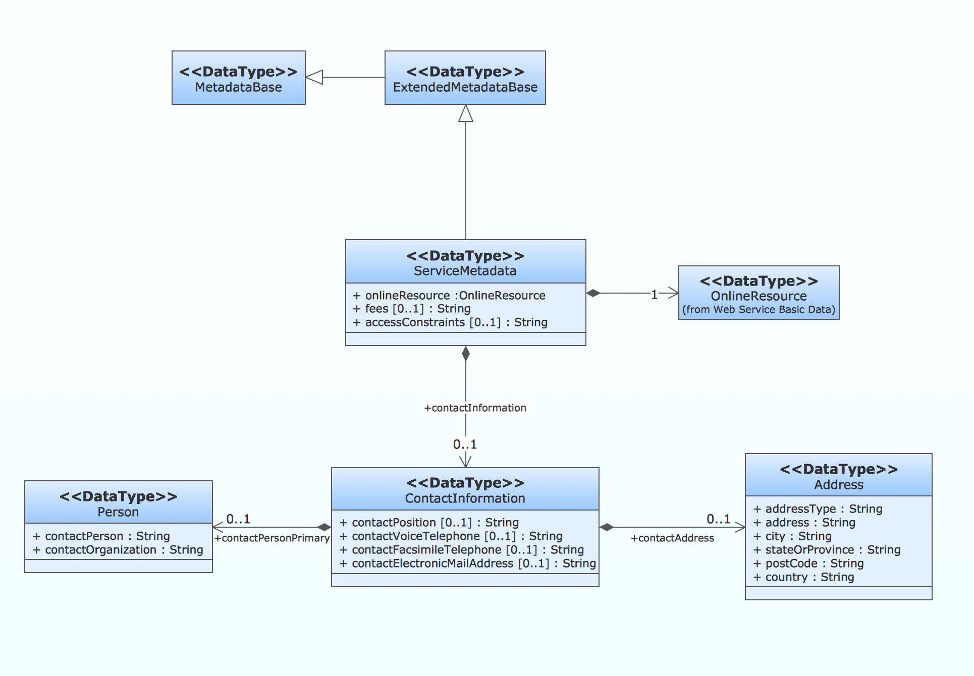
Class Diagram Template Visio
Streamline Your Workflow with Class Diagram Template Visio
With Class Diagram Template Visio, you can easily drag and drop elements, connect classes, and add attributes and methods with just a few clicks. The intuitive design of the tool makes it easy for beginners to get started, while offering advanced features for more experienced users.
Customize your class diagrams to suit your specific needs, whether you prefer a more minimalist approach or a more detailed layout. Class Diagram Template Visio allows you to tailor your diagrams to your liking, ensuring that your projects are as unique as you are.
Simplify collaboration with your team by sharing your class diagrams in various formats, such as PDF or PNG. With Class Diagram Template Visio, you can easily communicate your ideas and concepts with colleagues, clients, and stakeholders, making teamwork more efficient and productive.
Ready to take your class diagram creation to the next level? Try out Class Diagram Template Visio today and see how easy and enjoyable diagramming can be. Say goodbye to the days of struggling with complex tools and hello to a simpler, more effective way of visualizing your projects!
Professional Flexible U0026 Beautiful UML Content Microsoft 365 Blog
UML Class Diagram Generalization Example UML Diagrams UML Class
UML Class Diagram Generalization Example UML Diagrams UML Class
Making Class Diagram Of UML Making Online Class Diagrams Visio
UML Diagram Visio UML Tool U0026 UML Diagram Examples UML Class




